반응형
[MySQL] Workbench 다이어그램 그리는 방법(EER Diagram)
MySQL 데이터베이스를 사용할 때 기본적으로 제공되는 GUI인 Workbench에서 자신이 생성한 데이터베이스의 다이어그램을 확인하고 싶을 때가 있습니다.
직관적이니깐요.
WorkBench에서 이를 지원해주는데 EER Diagram을 보는 방법은 간단합니다.
1. Database - Reverse Engineer... 클릭

2. 현재 데이터베이스와 IP주소, Port, User를 확인하고 Next

데이터베이스에 로그인이 되어 있는 상태라면 자동적으로 입력 칸이 채워집니다.
혹시 비워져 있을 경우엔 데이터베이스의 정보와 알맞게 넣어주신 후 Next를 진행하면 됩니다.
3. Next

DB 연결이 잘 되었으니 Next.
4. 스키마 선택

EER Diagram으로 표현하려는 스키마를 선택해줍니다.
저는 ruledataconvert라고 임의로 생성한 스키마를 선택했습니다.
후에 Next.

Next.

3개의 테이블=오브젝트가 선택되었고, Execute를 눌러 Diagram으로 변환하는 것을 실행시키면 됩니다.


Next - Finish.
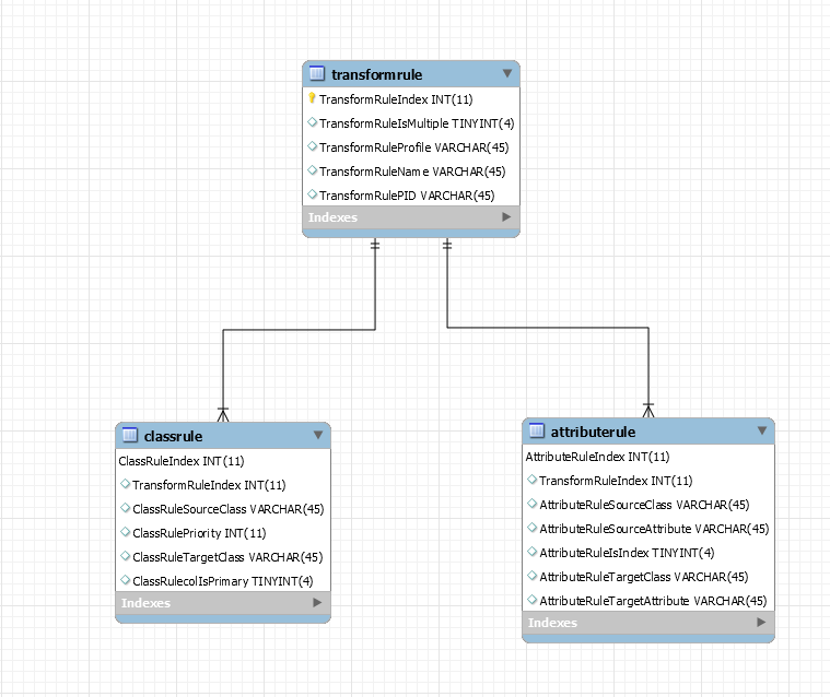
4. 실행 결과

직관적으로 볼 수 있는 EER Diagram이 그려졌습니다.
반응형
'Database > RDBMS' 카테고리의 다른 글
| [MySQL] 파티셔닝 개념 및 사용법 (2) | 2021.04.28 |
|---|---|
| [오류해결] MySQL Read Only Table (0) | 2020.08.06 |
| [오류해결] MariaDB errno: 150 "Foreign key constraint is incorrectly formed" (0) | 2020.08.06 |
| [MySQL] jdbc Insert AutoIncrement 값 가져오기 (0) | 2020.07.30 |
| [MSSQL] MSSQL 설치 오류 sqlncli.msi 올바른 설치 패키지 사본을 사용하여 설치를 다시 시도하십시오. (0) | 2020.03.18 |